Zeeprime Capital:跨链可组合性的生态现状及未来发展
原标题:《The Bridges Are Dead, Long Live The Bridges!》
原作者:Rapolas,Zeeprime Capital
编译:饼干,链捕手
多链理论已经存在多年了。2021 年,它作为首个由应用程序驱动的表现形式(尽管不够完美),随后出现了各种桥接解决方案,为我们带来了 rotatooors、arbitragooors、sybilooors 和其他丰富多彩的角色。多链理论已经做出了一些务实的策略来促进生态系统的发展。
互操作性是一个多维度的概念,用户可以根据其架构和用例以不同的方式进行解释。因此,多链(multi-chain)、跨链(cross-chain)、中间链(interchain)、全链(omnichain)等流行语都不够严谨。大多数参与者不能将这些概念区分开来。
事实上,跨链桥的三难困境正在逐一被解决。用户关心跨链桥的不同方面或根本不关心,开发人员正在权衡应用程序的取舍,当然,对于最佳设计是什么还没有达成共识。
作为该领域的观察者和长期投资者,我们研究了通用消息传递协议的架构,并讨论基于这些框架协议的生态发展。
本文分为以下几个部分:
1、快速回顾一下跨链桥的失败历史
2、跨链桥的价值趋势
3、目前的解决方案
a.异构互操作性解决方案
- Axelar
- Abacus
- Nomad
- LayerZero
- Wormhole
b.同构互操作性解决方案
- 跨链消息传递(XCMP)
- 跨链通信(IBC)和跨链账户
- 颠覆性桥接方案 Chainflip
4、可组合性
- NFT / 游戏
- 治理
- 身份/声誉
- DeFi
5、展望未来
快速回顾一下跨链桥的失败历史
需要注意的是,跨链桥并不是区块链的原生互操作性解决方案。相反,跨链桥试图填补两个区块链之间的空白地带,并满足用户对低成本区块空间的需求。诚然,这为用户带来了一系列权衡,因为跨链桥不同区块链而提供的生态系统激励措施可能无法覆盖其中的链桥费、滑点和 gas 费。
跨链桥需要解决诸多问题,并且无数媒体已经对其中问题进行了讨论。目前市场上绝大多数网桥要么是由受信任的中心化组织运营,要么是无需信任的去中心化协议。我们想强调几个最明显的风险类别:
完全建立在信任之上的权威证明跨链桥。当跨链桥验证者没有抵押品时,跨链桥成为一个托管系统(这比 CEX 更糟糕,因为用户在跨链时无需资产要求);
- 跨链桥层的共识漏洞/失败。这可能会导致持有抵押资金的跨链桥以及持有由跨链桥合成资产的用户遭受损失;
- 由跨链桥的链没有共享状态。在桥接过程中,如果 A 链受到 51% 攻击并且交易被还原,则 B 链上的合成资产可能会遇到麻烦。在这种情况下,B 链资产不再被完全抵押。系统的安全性取决于其最薄弱的环节;
- 合成资产是 DeFi 中安全性较低的抵押品,可能会带来系统性风险。大多数网桥将代币包装成合成资产,这些资产实际上是网桥上的资产借据:
- 如果合成资产在 DeFi 中被广泛用作抵押品,无论出于何种原因脱钩,都可能会导致资产被清算;
- 每种合成资产都在争夺流动性,最终将导致用户的碎片化和更差的执行价格;
- 一些合成资产需要外部预言机进行定价,这是另一个风险来源。
- 无需信任的网桥至少有一个中心化组件。虽然这些跨链桥旨在逐步完全去中心化,但其系统中至少有一个中心化组件,例如预言机、中继器。如果这些外部组件无法正常运行,可能会给系统带来风险;
- 智能合约风险。从 Wormhole 协议被攻击可以看出,共识漏洞并不是唯一的攻击媒介。黑客可以利用智能合约来生成验证者认可的伪造签名,从而在不提供底层抵押品的情况下铸造合成代币。这只是一个智能合约漏洞利用,实际上可能有更多智能合约漏洞。
跨链桥的价值趋势
随着第 1 层网络的发展,大多数跨链桥都是为了满足 DeFi 用户的即时需求而构建的。经过外部验证的桥接器彼此之间没有显着差异,它们不会为用户提供更高的价值主张。在足够长的时间线上,这些桥接器的存活率下降到零,但其中有一些桥接器更具弹性。
其次,我们认为与桥接器相比,通用消息传递协议是更基础的服务设施,将大幅提高跨链身份、治理、DeFi 等用例的服务,并成为这些协议的护城河。桥接器是网络效应的业务,而通用消息传递协议可以帮助项目捕捉价值。我们预计将出现 2-3 种无需许可且具有最佳权衡平衡的消息传递协议(在下面的下一节中概述),同时它们之上将出现更具差异性的跨链桥。
目前的解决方案
少有人能够从跨链桥中辨别出通用消息。我们将跨链桥视为可以支持数据传输和智能合约调用的底层通信渠道,然后可以在此基础架构之上构建应用程序,包括代币桥接器。这种类型的框架应该可以解决跨链桥叙事中的一些分歧。
异构区块链之间的通信必须要有中间跨链桥。如今,其中一些消息传递格式是为支持同构通信而构建的(Cosmos 中的 IBC,Polkadot 中的 XCM),而异构通信尚未得到很好的开发。有很多原因,包括开发难度、安全性、网络延迟。
简而言之,通用消息传递协议都在权衡各方面的利弊,并押注于用户关注的功能。然后由开发人员基于这些协议构建的应用程序来选择最适合的设计方案。我们看到主要权衡的方面如下:
- 安全设计。依赖第三方共识(例如 Wormhole,反之,如 Nomad);
- 主权共识/区域。拥有可定制的安全设计,构建应用程序和隔离故障(例如 Abacus)与全局安全模型(例如 Axelar)的额外安全层;
- 消息传递的成本。一些低成本的设计机制,如 optimistic 欺诈证明(例如 Nomad)比其他设计机制(如轻客户端(IBC))实施起来要便宜得多;
- 延迟。两种不同状态之间的消息传递会引入延迟。它取决于区块时间以及验证设计。例如,由于 optimistic 的确认需要 30 分钟欺诈时间,LayerZero 的方法相比于 Nomad 具有更快的最终确定性。延迟会导致信息泄露、即时攻击以及其他形式的 MEV,目前这些方面都被完全排除在互操作性的讨论之外。
关于这些协议的代币价值捕获还有一个悬而未决的问题。虽然权益证明模型相当直观透明,但如果除了跨链桥协议本身的代币之外,还有其他协议的代币被用于主权安全目的,价值可能会从跨链桥协议代币转移到其他协议代币。即便如此,权益证明机制将增加吞吐量和共识的,还是能让跨链桥协议的代币产生价值。
没有权益证明模型的跨链桥协议可能尚未决定其代币价值捕获。总的来说,我们认为消息传递协议/网桥还没有定义明确的商业模式,尽管它们已经获得数十亿美元的估值。例如,可以将其比作 TCP/IP 的 Cosmos IBC 具有完美的产品市场契合度,但不需要依赖其原生代币 ATOM(相反,执行负担由通过连接 IBC 的各条区块链的验证者承担)。
最后,目前消息传递协议的用处仅限于对多链区块空间进行跨链通信。他们未来的方向取决于建立在以太坊之上的第 2 层网络的命运。
异构互操作性解决方案
Axelar
Axelar 是一个具有外部验证设计的权益证明区块链,其中包含运行完整节点或连接其他网络的轻客户端验证器集合。
Axelar 支持跨多个 EVM 环境以及基于 Cosmos 公链的通用消息传递,并报告其链上状态促成验证者达成共识,然后在它们之间生成并传递消息。每个验证者不需要为各自支持的链单独运行一个节点,从而允许该协议支持更多的网络。
Axelar 在连接的每条链都部署了一个网关合约。该合约用于在 Axelar 和外部区块链之间接收和发送消息。Axelar 验证者共同持有控制该合约的密钥(按所质押 AXL 代币的比例),并且只有在验证者的投票达到最低阈值时,消息/交易才会通过。

应用程序开发人员通过一组 API 连接到 Axelar 网络,该 API 允许其向网络发出请求,并通过网关合约向不同的连接链调用函数。其中,应用程序开发人员可以构建自己的中继器服务,而不是使用 Axelar 的默认中继器。
总体而言,这种架构简化了开发人员的工作量(无需构建专有的跨链解决方案),但是,其安全性外包给了 Axelar 的共识节点,可能会出现单点故障。此外,由于所有消息传递都通过 Axelar 的链,Axelar 必须具有足够的可扩展性以持续满足需求,否则它将变成吞吐量的技术瓶颈。
像 Axelar 这样的设计可能有一个有趣的用例,即两条链上的原子交易。这是因为 Axelar 共识可用于对事件进行排序并设置执行交易的条件。然而这在实践中很复杂,因为两个异步环境的状态在不断地改变,Axelar 共识级别的原子交换也可能会失败。
相关阅读:《详解跨链通信协议 Axelar:如何解锁跨链可组合性和流动性?》
Abacus
Abacus 采用无需信任的外部验证设计:验证者将 ABC 代币放在其签署消息的每条链上,如果他们行为不端,协议可以对其做出处罚。
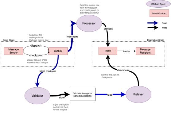
Abacus 允许跨 EVM 区块链进行消息传递,同时确保状态和验证者的代币价值相同。从而达到无需信任并将经济成本附加到欺诈活动中。网络在每个连接的链上都有收件箱和发件箱,应用程序在其中发送和接收数据。验证者对发件箱中的消息进行签名,而处理者监控并处理收件箱的消息。
Abacus 加强了消息传递的抗审查特性,因为验证者无法选择性地挑选他们想要签名的消息。相反,验证者正在签署一个验证节点:默克尔根(merkle root),其中包含来自各个连接链的所有应用程序消息。大多数其他消息传递协议只对更容易审查的单个消息进行签名。

Abacus 模型允许应用程序开发人员将条件附加到他们的收件箱中,传入的数据有效地放置了另一个称为主权共识的安全层。这为开发人员的应用程序提供了安全保证。因此,Abacus 的原生代币可以由特定于应用程序的验证使用,从而为代币创建额外的治理场景。
虽然协议本身主要是开发人员的工具(跨多个链维护单个应用程序代码,设计主权共识),但它还通过提高安全性为用户带来好处。在 Abacus 网络上构建的团队将拥有允许跨链借贷、从单一来源进行头寸管理或将计算转移到更便宜的 2 层网络的优势。
Nomad
Nomad 通过 Optimistic 欺诈证明进行桥接。Optimistic 即除非有人证明发送的消息无效,那么默认所有消息都是有效的。验证者在原始链上签署消息,然后经过 30 分钟的欺诈期之后处理跨链事务。
Nomad 的 Optimistic 设计是一种信任最小化的方法。它允许 EVM 链上的应用程序使用对其签名的更新程序来发送消息。Updater 的欺诈是允许的,但代价高昂(Updater 的保证金可以被削减),它是公开的(Watchers 可以将传递的消息与 merkle 树中的预期消息进行比较),并且可以拒绝(在 30 结束之前适用于所有消息的分钟欺诈期)。
源链(Home)上的智能合约收集和管理消息树,并持有 Updater 的债券,而目标链上的合约管理消息的副本并将接收到的消息发送给最终接收者。

Optimistic 设计从架构中移除了验证者(系统变得更加不信任),同时与轻客户端桥(安全但非常昂贵)相比,还最小化了成本结构。这实现了成本和安全性之间的平衡——而不是观察整个链,Nomad 设计中的代理只使用链中非常特定的位——包含消息的默克尔树。
今天的 Watcher 列表已获得许可(由团队运行),以避免协议停止,观察者可以通过免费提交虚假挑战来发送垃圾邮件,并阻止所有交易通过。为了使 Watcher 设置无需许可并去中心化,可以引入 Watcher 费用,这将使提交虚假挑战在经济上变得不合理。
Nomad 做出的最重要的权衡可能是 30 分钟的Optimistic 欺诈期,它适用于并延长所有消息的执行时间。话虽如此,随着协议的成熟和观察者激励机制的加强,欺诈期可以缩短;否则,使用 Nomad 的特定应用程序可以选择最适合他们的欺诈期(可以使用较短的欺诈期进行低价值交换)。
Nomad 已经在探索几个有趣的用例:
Uniswap 的跨链治理:在单链上建立治理流程,并通过标准化的智能合约解决方案跨多链实施;
与 Connext 合作进行资产桥接:通过直接利用 Connext bridge 在不同链上建立的流动资金池来缩短 30 分钟的欺诈时间。流动性提供者承担了Optimistic 的欺诈风险,并通过用户使用桥支付的费用获得补偿;
Superfluid 的经常性跨链支付:支付订阅费、工资、奖励。
相关阅读:《种子轮融资 2200 万美元,跨链互操作性协议 Nomad 有何来头?如何运作?》
LayerZero
LayerZero 是一种消息传递协议,它通过中继器和预言机连接不同区块链上的一组智能合约(端点)。
LayerZero 允许在连接的链之间任意传递数据。虽然它目前支持 EVM 链,但未来可能会添加其他链——Solana、Cosmos、Polkadot。该协议在每个连接的链(所谓的端点)上部署了一组智能合约。它的目的是允许用户使用网络发送和接收消息。与 IBC 相比,这是一种更轻松的方法,因为不需要运行轻客户端,并且网络成本是可变的,而不是固定的。
端点(Endpoint)由中继器和预言机连接。与源链上的端点交互后,中继器将交易证明发送到目标链,而预言机则发送区块头。目的链上的端点结合区块头验证收到的交易证明以验证消息。中继者和预言机都由用户在原始链上与 Endpoint 交互支付。

该模型的关键假设和潜在风险向量是中继者和预言机不会通过向目标链提供欺诈性证明和区块头来串通。
LayerZero 目前运行默认中继器,尽管它将是开源的,因此任何应用程序都可以运行自己的中继器以增强安全性(假设它不想与预言机串通起来反对自己);
Chainlink 是预期的首选预言机,但它并非没有风险,因为它有效地为 LayerZero 引入了第三方共识。目前,由于 Chainlink 尚未准备好支持该协议,因此预言机功能由 FTX/Sequoia/Polygon 执行。
我们可以考虑拥有一个自定义的,即特定于应用程序的中继器,作为应用程序可能希望将自己与 Chainlink 的输入隔离开来的额外安全级别。但是,对于大多数团队来说,运行中继器可能没有意义,他们只会选择 LayerZero 的默认中继器。
一个利用 LayerZero 消息协议的应用程序是 Stargate——由 LayerZero 的团队发布——它本质上是一个用于原生、成对资产的跨链 DEX。在每条链上都有一个流动性池,由 LP 提供代币,Stargate 桥进入其中。然而,Stargate 不是在两条链之间维持单一的流动资金池,而是能够统一它们并允许双向转移。
相关阅读:《LayerZero 白皮书:去信任的全链互操作性协议》
Wormhole
Wormhole 有一个外部验证设计,但是,验证者(监护人)之间没有联系。验证器运行每个连接链的完整节点。
每个由 Wormhole 连接的区块链(6 个 EVM 链加上 Solana、Oasis 和 Kusama 的 Karura)都有一个由 Wormhole 部署的核心合约。通过在每条链上运行一个节点,Wormhole 的守护者可以观察状态并查看传入的消息。此后,通过在 Wormhole 上达成共识来验证消息,并中继到目标链的核心合约。消息以所谓的 VAA 格式(可验证的操作批准)进行封装和接收,该格式仅允许跨所有连接链的消息组合性。
所有 19 名 Wormhole 守护者都会观察每一条链,并且共识需要至少 三分之二的守护者来验证一条消息。监护人是不仅在 Solana 的,而且在其他生态系统(例如验证者)中拥有既得利益的参与者,并且被信任不会与使用该协议的用户勾结。鉴于监护人没有抵押债券,它可以被视为权威证明系统。将消息传递到目标链的中继器可以是无许可的和特定于应用程序的。Wormhole 的长期愿景是将零知识证明和轻客户端结合到所谓的压缩轻客户端证明系统中,在该系统中,可以以最低成本在不信任的情况下就连接链的状态达成共识。
今天在底层消息传递协议之上有两个扩展:代币桥和 NFT 桥。两者都托管源链上的资产,并在接收链上发行打包的资产。
Wormhole 为多个应用程序提供支持,包括 Pyth 预言机,它可以使用 Wormhole 将链上价格数据从 Solana 发送到其他区块链。鉴于区块时间的差异,反过来是不切实际的。

同构互操作性解决方案
跨链消息传递(XCMP)
XCMP 是一种本地验证的消息传递协议——消息最终由验证者签名,验证者同时保护交换消息的链。
XCMP 旨在促进 Polkadot 上的平行链(第 1 层等价物)之间的通信。该协议使用称为交叉共识消息格式 (XCM) 的特定消息传递结构,其中包含 XCMP 消息。消息在收集者之间交换——主链的完整节点及其特定的平行链,传达状态转换。
触发平行链 A 上的智能合约后,该平行链的整理者会将消息放入出站队列(并指示目标平行链 B)。平行链 B 的收集人正在积极扫描入站消息,一旦找到,就会将其放入入站队列进行处理。这是当平行链 B 上的整理者可以提出一个新区块时,并且当验证者就发生了消息传递达成共识时(因为他们能够读取两条链上的入站和出站消息)。

值得注意的是,出于安全目的,平行链可以通过打开通信通道来指示它想要与哪些其他平行链通信,并指示处理入站消息的条件。
XCMP 允许协议超越数据传递——相反,智能合约可以在不同的链上执行另一个智能合约。这假设有问题的链通过 Polkadot 的 Substrate 区块链框架共享相同的实现并使用相同的托盘。从这个意义上说,XCMP 是一个有围墙的花园——它在 Polkadot 生态系统内发挥作用,但不在它之外。
跨链通信(IBC)和跨链账户
IBC 是一种本地验证的消息传递协议——每条连接的链都运行交易对手链的轻客户端,并且不需要外部共识来验证状态。
IBC 就像 Polkadot 的 XCM 一样,是一种通信格式。使用 Cosmos SDK 和 Tendermint 共识构建的区块链可以使用 IBC 连接到 Cosmos 生态系统中的其他链。由于 IBC 是基于轻客户端,链可以通过验证其他区块链的区块头来不断地就其他区块链的状态达成一致。
虽然轻客户端方法的维护成本非常高,但它是迄今为止最安全的设计(与异构消息传递协议相比),前提是你信任通过 IBC 通信的两条链的共识。除了轻客户端外,IBC 还需要(无需许可的)中继器以支持的格式跨两个区块链传输数据包(代币传输、智能合约调用等)。

链间账户是利用 IBC 的最新功能,它允许用户在源链上的同时在目标链上执行操作,而无需手动转移代币。这包括进行治理投票、流动性转移、质押等——用户可以远程控制位于不同区块链上的账户。这种跨链通信需要两条链建立相互通道,这有效地允许两条链的治理选择他们想要与哪些方交换消息。
每个 Cosmos SDK/Tendermint 链都必须选择加入该系统,并接受 IBC 内其他所有链的轻客户端操作开销。虽然 IBC 模型不排除非 Cosmos SDK 链加入它,但它们必须有效地被接受,并成为安全模型和技术堆栈的一部分。
颠覆性桥方案 Chainflip
虽然不是消息传递协议,也不是跨链桥,但我们觉得 Chainflip 值得在这里介绍。你可以将其视为跨所有受支持链的原生代币交换的去中心化交易所,中间有自己的验证器集(共识)。商业案例是复制现货交易中心化交易所的经验和商业模式,但在链上且以无需许可的方式进行。Chainflip 是为直接响应 Thorchain 及其基础交换资产 (RUNE) 模型而构建的。
Chainflip 将拥有自己的权益证明区块链和 150 个无需许可的验证器,它们运行所有连接链的完整节点或轻客户端。验证者将通过使用多方计算系统交换代币来观察链、达成共识并转移资金。该协议实际上在其设计中内置了一个中继器和预言机,使该架构也可用于通用消息传递,但该团队已决定不这样做,以优化现货交易协议。
Chainflip 分为两层:结算和会计:
结算层对于每条链都是原生的,并且是所有原生代币所在的地方。
记账层跟踪余额、处理事件并执行跨链转账指令。它还为所有货币对保留一个虚拟 AMM,并跟踪流动性提供者的资产。
随着交换的执行,虚拟余额会更新,直到交换完成,并且资产将作为接收链上的本地支付支付给用户。换句话说,这种架构允许用户将代币存入链 A 上的保险库,并从链 B 上的保险库中取出交换的代币。

作为流动性提供者,用户将能够以任何受支持的(原生)代币提供抵押品,并参与首选的流动性池。AMM 本身基于 JIT(即时)设计,该设计特别鼓励做市商通过在传入交易中提供最优惠的价格来竞争以赢得流动性费用——这最终对用户有利。由于跨链交互的固有延迟,所有做市商都提前知道交易。
应用程序开发人员将能够通过 websocket 或 JSON RPC 调用 Chainflip 网络上的任何公共端点来使用 Chainflip。在通知网络准备与接收链和指定钱包的交换后,应用程序将收到一个唯一的存款地址,当存入该地址时,将自动为用户启动该交换。
相关阅读:《简析Chainflip Labs:Pantera Capital 投资的跨链交易新协议》
相互结合的应用
在本节中,我们将研究跨链应用程序的用例——NFT/游戏、治理、身份/声誉和 DeFi。为了让这些应用程序变得与链无关,它们首先需要连接到由通用消息传递协议部署的 API 或智能合约。
另一种解决方法是让应用程序开发人员使用像 Biconomy 这样的 SDK。从本质上讲,Biconomy 将构建自己的桥接基础设施,在后端利用通用消息传递协议,然后抽象出跨链传输,如 NFT 购买或 gas 代币交换。
NFT/游戏
此类别可以通过以下方式利用通用消息传递协议:
NFT x DeFi。以与链无关的方式借用 NFT——贷款和抵押品将位于不同的区块链上;
跨链 NFT 实用程序。在链 A 上拥有 NFT(例如 PFP 或游戏项目),并在其他所有链上访问其效用;
优化持有 NFT 的链选择和游戏体验。这意味着将游戏转移到更高吞吐量的环境中,同时将 NFT 保存在具有最佳安全保障的区块链上;
白名单和赏金计划。与用于白名单的随机链下任务不同,项目可以为跨各种链的操作创建赏金,供人们从中收集碎片(几乎就像游戏一样)。一个完全完成的谜题将允许他们在以太坊上铸造 NFT。
总的来说,我们认为游戏互操作性被夸大了,因为一旦你把它分成几个环境,游戏平衡就会成为一个问题,而且整个空间都处于初期阶段,每个人都在自己的孤岛中开发。
至于 NFT x DeFi,这个类别首先必须在单个链上找到适合产品市场的产品,目前该产品的供应量远远超过对它们的需求量。
治理
跨链投票将允许社区组织和实施治理,同时分散在多个链中。本质上,投票将在每条链上进行,然后发送到进行计数的单个选择链。然后,治理决策将作为消息传递给应用程序所在的每个链以实施。
投票也可以在单个链上进行,但允许 DAO 控制存在于其他链上的合约。DAO 的另一个跨链用例是使用通用消息传递协议将应计费用从部署应用程序的所有链重定向回主链的金库。
身份/声誉
这可能是跨链可组合性最令人兴奋的方面,尽管是最遥远的方面,因为即使在今天,单个区块链上也没有统一和表达身份的形式。
利用通用消息传递协议的应用程序将能够:
考虑跨多个链的信用度发放贷款(更高的信用评分 = 更优惠的条款);
提供对内容或数据的门控访问控制(假设你符合基于跨多个链的链上活动的资格标准);
基于多链活动发布证明;
从所有链上的 web3 社交平台汇总和衡量社会资本(例如粉丝的参与度)。
就像 DeFi 存在流动性碎片一样,以钱包地址形式表示的身份在分散在多个区块链中时也是不完整的。
去中心化金融(DeFi)
正如几个协议团队所概述的那样,DeFi 应用程序范围很广。它本质上抽象了所有中间交易和 gas,以便获得其他链上的收益机会。
直接的想法是:
跨链永续合约。Rage Trade 旨在通过以下方式使用 Uniswap V3 和 LayerZero 创建最具流动性的 ETH/USD 永续期货市场:
- 允许其他 DeFi 原语(AMM、货币市场、其他衍生品应用程序)中的流动性提供者将其产生收益的代币存入原始链(Avalanche、以太坊 L1、Polygon、BSC、Arbitrum)上的 Rage Trade 合约;
- 在 LayerZero 的消息传递协议的背后,使用这些原始链存款为主链(Arbitrum)中 Uniswap V3 之上的 ETH/USDC 对提供集中流动性。资产按 80/20 比例提供,其中 80% 的保证金保留在原仓,20% 用于提供 ETH/USDC 流动性;
- 使用 LayerZero 的 Stargate 跨原始链以美元结算盈亏;
- 最终结果:1) 流动性提供者被引诱提供他们的收益代币,因为从收益角度来看 80/20 策略是优越的;2) 增强 ETH/USDC 对的流动性,因为流动性提供是跨链汇总的。

跨链借贷。使用 A 链上的抵押品在 B 链上借钱,而不是封装抵押品并强制其跨链;
跨链 DEX(或 DEX 聚合器)。所有连接链上的可互换流动性——它可以是 Stargate 或 Chainflip 类型的或 CLOB;
跨链收益聚合。从一条链中获取所有收益耕种机会。
展望未来
在高层次上,我们可以设想跨链未来的两个极端结果。理想主义版本将允许
















