永续期权缔造者Shield,开启大众参与DeFi衍生品新时代
引言
开放式金融开始崭露头角
2020 年兴盛的 DeFi,为加密市场带来生机,也让去中心化的理念植根人心。
纵览 DeFi 现状,项目多集中在 DEX、借贷等热门赛道,同质化严重。随着投资者风险偏好和敞口随市场变化,DeFi 衍生品交易作为 DeFi 市场基础模块的重要性慢慢显现,涌现出一批代表性项目,备受市场关注;交易量不断攀升并创下新高,甚至比肩中心化衍生品平台。
经济激励而非是指需求成为重大推手
不过,这些平台亮眼的交易数据多是由「挖矿激励」刺激形成,并非如同 Uniswap 一样反映了自然真实的需求。实际上,目前去中心化衍生品交易协议面临着诸多问题,例如流动性差、清算不透明、资金利用率低、手续费高、风险大等。
Shield-一款真正为交易而生,解决用户痛点的产品
为了解决当前 DeFi 衍生品赛道的顽疾,推动衍生品赛道的发展,去中心化衍生品协议 Shield 提出了一系列全新的解决方案,包括双流动资金池(P2DP)、去中心化经纪商系统、第三方清算机制等。
永续期权作为抓手
作为该协议的第一个产品,Shield 推出了去中心化永续期权。该产品无需手动展期,与永续合约操作体验基本相同,同时兼具期权「高杠杆」、「没有爆仓风险」、「收益无限,亏损有限」、的特性;更关键的是,双流动资金池(P2DP)不仅可以提供无限流动性,还可以使得用户零滑点实现交易。
去中心化衍生品目前仍是一片蓝海,Shield 提供了很好的思路和创新模式,将为DeFi衍生品的下一阶段做好铺垫,通过协议设计降低参与门槛,真正解决用户痛点。
一、衍生品将引领DeFi进入大众应用新阶段
加密金融在历史上有两个关键的时间点:一是 2008 年,比特币的诞生,标志着加密金融的崛起,打破传统机构对金融(Tradfi)的垄断,拓展了大类资产的范围,奠定了加密金融去中心化内涵;二是 2020 年,去中心化金融(DeFi)兴起,延展了加密金融的外延,让加密资产真正的去中心化,真正赋予各种功用,让社区深度的参与到其中。
CEX+DEX的并行架构已成定局
虽然 DeFi 发展时间尚短,但却显示出蓬勃的发展潜力。数据显示,链上锁仓价值从两年前的 10 亿美元激增至目前的 2569.5 亿美元,各类 DeFi 项目也如雨后春笋般涌现。并且 DeFi 成功「出圈」,就连对加密资产一向保持谨慎态度的美国监管机构,也对 DeFi 的前景表示看好。“DeFi 的整个理念是革命性的,甚至可能在某种程度上降低系统性风险,最终可能促使金融系统和传统参与者大规模的去中介化。”美国商品期货交易委员会(CFTC)主席 Heath Tarbert 对 DeFi 给予了较高的评价。
一方面,DeFi的兴起确实对CeFi造成冲击,DeFi借贷更是直接变革传统融资渠道,MakerDAO甚至将传统资产引入加密市场,冲击TraFi的主营业务。另一方面,伴随着 Uniswap 等 DEX 的崛起,一些二线、三线中心化交易平台交易量呈现断崖式下跌。在可预见的未来,头部 CEX + DEX 的并行架构将在相当长一段时间是市场主流模式。在 DEX、借贷板块相继爆发后,行业最关心的问题莫过于,DeFi 的下一站在哪儿?答案是 DeFi 衍生品。并且,DeFi 衍生品协议也是 DeFi 市场最后一块蛋糕。
(1)DeFi衍生品爆发,但行业格局未定,冲击头部位置的选手会有超额回报
无论是传统金融,还是加密金融,衍生品一直扮演着重要的角色,也是所有成熟的金融系统的关键要素之一。并且,衍生品的交易体量也远远超过现货交易,彰显出强大的生命力。
以传统金融市场为例,衍生品交易量是现货的 20~40 倍。反观加密金融市场,中心化交易所衍生品交易量也在 2020 年翻了几番,成交量不断刷新;特别是去年第三季度以来,衍生品日交易量首次超过现货,更是凸显加密衍生品的发展潜力。
中心化衍生品平台面临诸多挑战
目前,加密衍生品仍然是中心化交易所占据主导地位,虽然发展迅猛,但同样竞争激烈。并且,中心化交易所也多次爆发信任危机,令人担忧。此外全球监管政策收紧,各中心化平台相继宣布采取更严格的审核以及限制交易政策,部分中心化平台关闭衍生品交易,保留现货产品,让用户想要获取衍生品交易服务正变成一件艰难的事情。
随着 DeFi 的崛起,具备抗审查、链上结算、简单易用等优势的 DeFi 衍生品,成为一个最优解,也让不少业内人士对其寄予厚望,认为其将成为下一个蓝海,并取代中心化衍生品。
去中心化衍生品还处于早期阶段
虽然目前 DeFi 衍生品体量仍然比不上中心化衍生品,但其发展势头强劲。特别是在今年下半年,政策趋严的情况下,DeFi 衍生品交易量猛增,迎来一波快速发展。现在的 DeFi 衍生品,可以类比于早期的 Uniswap,虽然还处于萌芽阶段,但生机与潜力无限,从投资角度而言具有获得超额回报的额潜力。在这样一块蓝海里,最终一定会诞生一两家体量超过币安等头部 CEX 的 DeFi 衍生品平台。
更为关键的是,虽然目前 DeFi 衍生品赛道玩家众多,但并没有真正形成头部龙头项目,没有范式产品出现,行业格局尚未固化,新兴项目依然拥有较大的发展空间。
可能很多人会说,目前 dYdX 已经成为衍生品龙头,但真实情况并非如此。实际上,dYdX 的交易量是在发行治理代币后才迎来爆发,并非自然需求。其采取「交易挖矿」机制,用户交易可以获得代币作为激励,这才导致交易量猛增。Deri、Prep 等衍生品平台与 dYdX 的情况基本相同,一旦取消交易挖矿,交易量下跌严重。还有一些衍生品平台,近期交易量上升则是受到空投刺激。
说到底,这类 DeFi 衍生品协议,其实并没有真正解决用户的刚性需求。以 Uniswap 为代表的 DEX 之所以脱颖而出,在于捕获了交易领域的长尾流量。而一个好的 DeFi 衍生品,要想成为市场龙头,一定要解决 DeFi 衍生品的发展困境。
(2)DeFi衍生品发展收到三大因素影响
DeFi 衍生品发展,有许多阻碍因素,大致可以分为以下三条:
产品种类限制。最常见的衍生品种类,便是期货以及期权,DeFi 衍生品应该选择哪种?
目前绝大多数平台选择立足期货市场,因为门槛低,用户基础广泛。特别是无需频繁管理和建立头寸的永续合约市场,其交易量远远超过了现货和保证金交易的交易量,备受青睐。但期货资金利用率较低,且经常容易发生爆仓,导致用户承受较大的风险。
而期权具有不会爆仓、杠杆高等诸多优点,并且传统金融期权的市场规模与期货并驾齐驱,看起来是一个不错的选择。但真实情况是,期权的门槛更高,用户教育成本更高,并且加密期权交易量也远比不上期货交易量。
因此,最好的选择是结合期权与期货的双重优势,推出一款满足用户「风险可控,收益无限」需求的产品,例如 Shield 的永续期权(后文详解)。
产品体验较差。目前绝大多数 DeFi 衍生品协议,仍然面临交易深度/流动性不足的问题,用户开仓以及平仓有时出现无法成交的情况。在清算方面,一些 DeFi 协议为了自身不受损失,不仅要求缴纳更高的保证金,甚至提前将用户仓位强平;在插针等极端行情下,交易页面甚至无法打开,导致用户无法进行交易。
基础建设不够完善。一些 DeFi 衍生品协议选择基于以太坊进行构建,但由于网络拥堵经常导致交易延迟以及 Gas 费用高昂等问题。
上述种种问题,也导致 DeFi 衍生品发展迟缓,迟迟没有产生龙头项目,也难以吸引专业衍生品用户。
二、Shield具备成为永续期权赛道龙头的实力
以完全开放、去中心化、贴近用户实际需求的角度解决痛点
为了解决当前去中心化衍生品赛道的顽疾,推动衍生品赛道的发展,DeFi 衍生品交易协议 Shield 提出了一系列全新的解决方案。11 月 5 日,Shield 主网 1.0 正式问世。作为该协议的第一个产品,Shield 也推出了去中心化永续期权(去年上线测试版)。
“Shield 协议的核心是构建一个开放、安全和高度可访问的衍生品基础设施,使其成为最大的 DeFi 乐高之一。在目前的状态下,我们鼓励每个人都来体验我们第一个创新的链上产品永续期权。”Shield 官方表示。
Shield 永续期权是一款创新的衍生品工具,其结合了永续合约与期权的双重优势,也是目前市场上第一个真正的 DeFi 永续期权。
大幅降低参与门槛-让交割手续不再成为问题
从操作体验上来看,该产品的入门门槛非常低。用户链接钱包地址后,转入资金,选择开多/开空即可完成交易,与永续合约操作体验基本一样,极大简化了期权的入门门槛,用户不需要理解「行权价格」、「交割价格」等多重复杂概念,这也极大扩大了受众范围。

(Shield 永续期权)
“传统的欧美期权复杂且难以理解,无法广泛普及。为了让协议满足更广泛的交易需求,我们考虑了是否可以简化期权,不再有固定的行权日期(到期日)。于是,永续期权的设计理念诞生了。”Shield 团队解释称。
三重精妙设计,让永续衍生品与众不同
Shield 永续期权借鉴了永续合约,没有到期日,无需手动展期,但其底层内核还是期权。也就是说,其继承了期权的多重优势。
一、没有保证金爆仓风险
假设用户 Alice 持有 2500 美元本金,在比特币价格 4.4 万美元时,开了 17 倍杠杆的永续合约,一旦比特币先下跌超过 6%,Alice 就会面临爆仓清算风险;即便后续价格涨到 6 万美元,Alice 的收益也为 0。但是如果选择 Shield 永续期权,Alice 只要缴纳「每日资金费用」即可维持持有该仓位;即便比特币价格下跌,也不会导致爆仓;一旦价格反弹到特定目标进行平仓,依然可以获得较高的收益。
根据真实的行情计算,Alice 在 9 月最后一周如果开仓永续合约,则 2500 美元全部亏损;而如果开仓 Shield 永续期权,最终收益 2257 美元,收益率接近 100%。如下所示:

二、亏损有度,收益无限,可放心放大杠杆
Shield 永续期权会在每 24 小时会固定根据一定比例扣除资金费用,用以维持仓位,维持头寸的每日损失小于 0.4%,这也是用户可能产生的最大亏损;可是一旦行情波动率上升,理论上用户收益没有上限。
并且,Shield 永续期权还支持 25 倍-500 倍杠杆比率,远超市场上永续合约的杠杆倍数,可以最大化提高资金利用率。以小博大,低风险高回报,也是期权的最大特点。
三、没有头寸焦虑,可安心持仓放假
在极端行情下,用户持有永续合约会产生较强的焦虑,在平仓与持仓之间反复横跳。有时候刚平完仓,行业突然逆转,再次增加焦虑感,进而形成恶性循环,接连操作失误。一旦用户持有 Shield 永续期权,不用担心插针等行情对仓位造成强平,也就没有了持仓焦虑,可以最大程度的持有仓位,直到获取收益为止。
根据官网信息显示,目前 Shield 1.0 正式版永续期权支持 BTC/USDT、ETH/USDT 交易对,未来还将增加对其他加密币种的支持。
虽然 Shield 1.0 的解耦程度和协议属性还不够,但我们更愿意将 Shield 永续期权视为 Shield 衍生协议的首次尝试。我们将继续迭代和升级,直到世界拥有一个安全、健壮、对开发者友好的去中心化衍生品交易协议。”Shield创始人在自述信中说到。
总的来说,Shield 永续期权对于主流永续合约市场的交易者来说,基本上没有学习和迁移成本。Shield 永续期权的出现,对目前市场上的永续合约形成降维打击,也势必对当前 DeFi 衍生品产品造成冲击,重塑市场格局。
三、创新性的协议设计和科学定价建立护城河
DeFi 永续期权虽然市场前景广阔,但门槛较高,特别是 Shield 构建了自己的护城河,因而并不用担心被后来者超越。具体来说,Shield 相较于其他竞品,在以下几个层面进行了较大创新:双流动性资金池、链上永续期权的精确定价以及基于纳什均衡设计的去中心化网络。
(1)P2DP-解决衍生品初始流动性不足的问题
对于衍生品来说,最关键的便是流动性以及深度。关于流动性解决方案,目前 DeFi 衍生品主要有以下几类。
一是以 dYdX、Injective 代表的订单簿模式,主张链下撮合,并将资产与订单同步至高性能公链。这种模式由于沿用了中心化平台的交易习惯,因而受到一部分用户推崇,但其实本质上是一种半中心模式。特别是在项目早期,一些订单主要通过自己的链下服务器进行撮合,无法做到完全在链上执行,现在依然是半中心化的方式。近日,dydx由于AWS发生重大中断关闭交易,加密行业对于dydx采用AWS的过度依赖也加剧了对其中心化的质疑。
二是以 Perpetual 协议为代表的 AMM 模式变型(vAMM、sAMM),本质上使用了与 Uniswap 相同的 x*y=k 恒定乘积公式。这种模式的优点是支持杠杆交易,但缺点也很明显,滑点高。
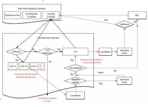
Shield 创造性提出了新的流动性解决方案——双流动性资金池 P2DP(Peer to Dual pools),通过引入能够对冲风险的私池从根本上解决了 LP 对手方的风险,导致链上流动性得到保证。
简单来说,双流动性池由公池和私池组成。公池是一个统一的储备流动性池,任何人都可以提供流动性作为补充,私池是为专业做市商保留的,对资金实力、报价能力和管理头寸的要求更高。当用户开仓时,系统会首先分配订单给私池(主要由专业的机构做市商来提供流动性),私池做市商以20%的保证金接单后可进行外部风险对冲;当私池缺乏流动性或者订单保证金不足引发清算时,会将订单转移到公池。

(双流动资金池架构图)
简单来说,在整个交易进行的过程中,专业做市商将在私池中承担主要的交易对手风险, 而参与公池的普通用户更多是为私池做最后的「保险」,因此风险较低。
正是由于搭建了双流动性资金池,Shield 永续期权可以做到零滑点秒成交。
(2)链上永续期权的精确定价-科学性引导下的应用性
对于期权交易来说,定价的重要性不言而喻。目前一些中心化平台,期权定价基本由做市商主导,自主定价,价格机制并不透明,期权的合理价值相差较大。由于没有县城的定价公式可应用于永续期权,Shield 团队不得不花费大量精力进行定价模型开发。通过应用随机过程、波动率和具有初边值的偏微分方程等数学知识,Shield 找到了 Shield 永续期权持仓费(期权费)的精确解。而在 EVM 中,要实现这个精确解几乎是不可能的。为了完成链上定价,Shield 团队应用切割非线性过程,将非线性定价模型的精确解替换为线性计算的近似解,成功实现了链上定价。
“这个定价模型精确解的推导过程,本身就是一篇优秀的核心期刊学术论文。”Shield 永续期权是第一个基于 Shield 协议的学术级产品。”(注:定价模型论文下载链接https://docsend.com/view/7k98hrtjtscc5w7j)
(3)基于纳什均衡设计的去中心化网络-让各类角色获得较强的参与感和经济激励
为了构建一个安全、稳定和开放的去中心化衍生品交易协议,Shield 基于非合作博弈理论(博弈论)设计了一套交易网络。这个去中心化网络包括五个角色;交易员、经纪人、私池 LP、公池 LP 和清算人,通过代币 SLD进行网络内价值的调度和治理。
- 经纪人:在[Broker Campaign]的佣金制度激励下,经纪人通过教育和引荐的方式为Shield网络带来源源不断的交易者。
- 交易者: Shield 协议的买家,支付交易手续费和持仓费用使用协议满意交易需求。
- 私池 : Shield 协议的卖家,通过专业的做市能力为协议的私池提供流动性,获取接单流动性奖励(SLD)
- 公池:人人都可以参与的储备流动性池,通过储备流动性挖矿获得LP奖励(SLD)
- 清算人:当交易者和流动性池的保证金不足以触发清算合约并获得Gas费150%的套利收入
该协议具运转流程是:交易者根据需求下单,订单通过链上随机匹配引擎分发给私池,私池如果流动性耗完则分配给公池,直至交易者最终完成订单;无论交易者、私池、公池只要可用余额不足以支付费用或者亏损时,清算人则启动清算。如下所示:

需要注意的是,「链上随机接单算法」也是 Shield 协议的一大重要创新。具体的原理是通过订单交易的区块哈希值和出块时间生成随机数并取余,余数即为对应的私池编号;如果私池关闭接单状态或可用余额不足,则依次轮询,直到遇到可用的私有池。
(4)Tokennomics-高效协议价值捕获模型
Shield协议提供了流动性挖矿等代币激励,用于激励的代币占总量的60%(总量10亿)。同时根据白皮书,每挖出剩余挖矿份额的20%则挖矿奖励减半,从源头减少代币SLD的流通量。
挖矿所得的 SLD 代币可通过回购销毁合约获得价值的兑付,每个代币持有者都有权触发回购合约。Shield 通过每轮新增10万闪兑份额,让闪兑份额永远等于回购池价值 (由交易手续费的 90% 注入而来) 的 100%,以此产生一个回购价格。
- 当二级市场的 SLD 价格高于这个价格,那么回购销毁池的价值就会因为没有人来兑换而一直增长。
- 当二级市场价格回落低于这个价格,就会有人去二级市场购买 SLD 来回购合约兑换赚取差价,从而保证了二级市场价格的最低价(该最低价类似股票估值中通过 PE 估值的价格)。
左侧回购销毁池的交易手续费会随着业务增长而没有增长上限,而右侧流通的 SLD 池却会因为销毁和挖矿奖励减半持续通缩。从长线来看,这一模型设计保障了 SLD 长期价值的兑付。
四、Shield永续衍生品将开启DeFi应用新篇章
通过前文的介绍,其实可以发现,去中心化衍生品协议的设计并非一件易事。全新的定价模型和流动性解决方案等等,都对团队的金融工程产品设计能力提出了很高的挑战。
而 Shield 团队成员来自顶级金融机构及一线互联网企业的经历加上对区块链科技的深刻应用,才让产品的落地成为了可能。接下来 Shield 的发展蓝图以及几个重要的里程碑:
- 2021 年 12 月,推出基于 Shield 协议 2.0 版本以及 L2 技术的标准永续合约;
- 2022 年,推出面向开发者的高度可组合的 Shield 协议 3.0,包括结构化的产品并实现对 Shield 协议的完全去中心化治理。
Shield 在 DeFi 衍生品市场的创新以及发展潜力,也被资本所重视。今年5月,Shield 获 200 万美元融资,A&T Capital 和 Hashkey Capital 领投,参投方包括 SevenX Ventures、Incuba Alpha、Youbi Capital、OKEx Blockdream Ventures、Bonfire Union、Moonwhale Ventures、Zonff Partners、Shima Capital 。不可否认的是,DeFi 衍生品目前处于萌芽状态,存在着潜在的风险及问题。但随着 Shield 这类新兴玩家入局,给行业带来新的较大的颠覆和创新,越来越多的项目开始探索 DeFi 衍生品的发展方向,这对整个行业而言都是有利的。
DeFi 衍生品赛道,正逐渐成为市场热点,我们将期待更多新的特性。
















